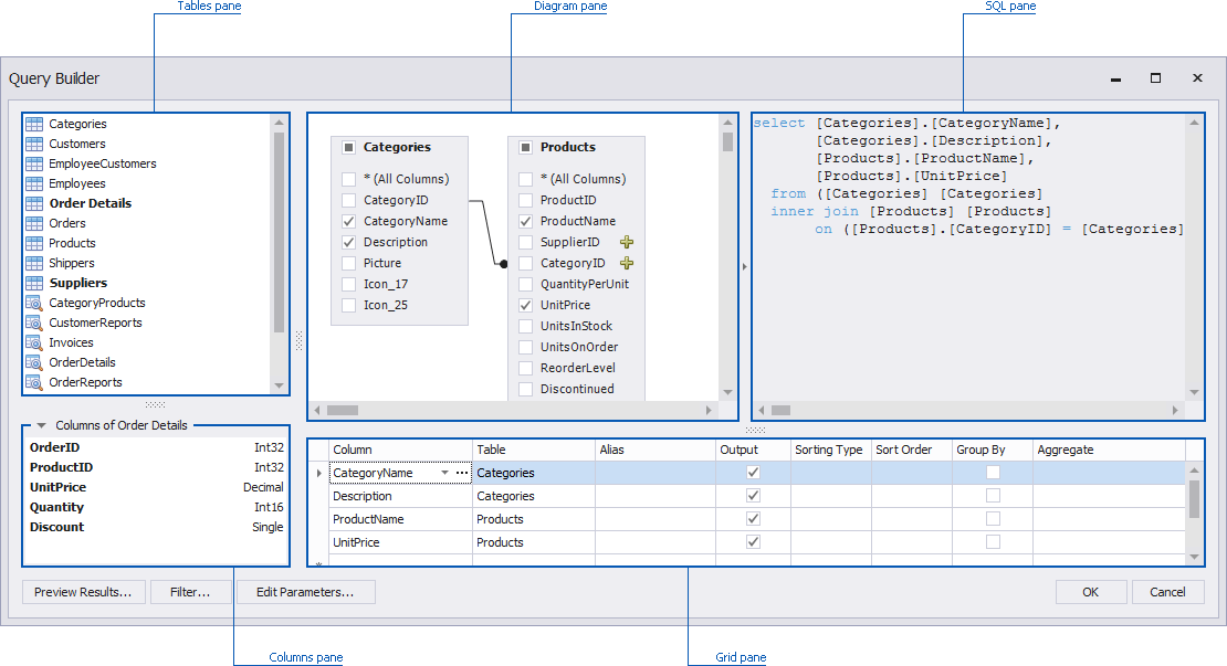
Query Builder

Query builder ~ Query builder class codeigniter gives you access to a query builder class. Within the grid pane of sql query designer please change the sort type to ascending or descending. This pattern allows information to be retrieved inserted and updated in your database with minimal scripting.

Query builder Indeed lately has been hunted by consumers around us, maybe one of you personally. Individuals now are accustomed to using the internet in gadgets to view video and image information for inspiration, and according to the name of the article I will talk about about Query Builder.

Query Builder

Query Builder

Using Query Builder

Using Query Builder

Visual Query Builder In Valentina Studio

Visual Query Builder In Valentina Studio

Visual Query Builder In Valentina Studio

The query builder will quote the table name as well as the column names properly.

Query builder. Sort type property in grid is used to apply for sql order by functionality. This can be written in the following ways. The first argument passed to the join method is the name of the table you need to join to while the remaining arguments specify the column constraints for the join. Codeigniter does not require that each database table be its own.

Only objects in the current schema display. Active query builder is a full featured suite for programmers to deal with sql queries and make database schema clear for end users. Codeigniter does not require that each database table be its own. Sql query builder sorting example.

The query builder may also be used to write join statements. For example count id gives you the number of times an event occurs. Overview querybuilder is an ui component to create queries and filters. After you enter a key field from above or a custom tag you can use any of the referenced syntax.

The query builder page is divided into three sections. Active query builder is a component for software developers to let users build sql queries visually and get data from sql databases fast and safe. Object selection pane displays on the left side of the page and contains a list objects from which you can build queries. When specifying a column definition one can use an abstract data type as described above.

Ketika menentukan definisi sebuah kolom kita dapat menggunakan tipe data abstrak seperti yang sudah dijelaskan di atas. Design pane displays to the right of the object selection pane and above the conditions sql results and saved sql tabs. Query builder akan mengubah tipe data abstrak tersebut menjadi tipe data physical bersangkuta sesuai dengan dbms yang digunakan. It can be used on advanced search engine pages administration backends etc.

The query builder syntax is identical to sentry s search syntax. Query builder akan memberikan quote pada nama table dan nama kolom. The query builder will convert the abstract data type into the corresponding physical data type according to the currently used dbms. You can even join to multiple.

In some cases only one or two lines of code are necessary to perform a database action. Query builder class codeigniter gives you access to a query builder class. To perform a basic inner join you may use the join method on a query builder instance. In some cases only one or two lines of code are necessary to perform a database action.

This pattern allows information to be retrieved inserted and updated in your database with minimal scripting. We are sorting first name ascending and yearly income descending using the sql server query builder.

If you re looking for Query Builder you've come to the perfect place. We ve got 104 images about query builder adding pictures, pictures, photos, backgrounds, and much more. In such web page, we also provide number of graphics available. Such as png, jpg, animated gifs, pic art, logo, blackandwhite, transparent, etc.

Online Sql Query Builder Web Based Visual Sql Query Designer And Parser

Online Sql Query Builder Web Based Visual Sql Query Designer And Parser

Query Builder Devexpress End User Documentation

Query Builder Devexpress End User Documentation

Using The Query Builder Devexpress End User Documentation

Using The Query Builder Devexpress End User Documentation

Laravel Query Builder Laravel News

Laravel Query Builder Laravel News

A Vue Query Builder Library

A Vue Query Builder Library

Download Devart Dbforge Query Builder For Mysql V4 4 38 Crack

Download Devart Dbforge Query Builder For Mysql V4 4 38 Crack

Html Odata Query Builder Stack Overflow

Html Odata Query Builder Stack Overflow

Pin On Ux Reference Inspiration

Pin On Ux Reference Inspiration

Visual Sql Query Builder To Get Data In Seconds

Visual Sql Query Builder To Get Data In Seconds

Typeorm Dynamic Query Builder From Structured Object Stack Overflow

Typeorm Dynamic Query Builder From Structured Object Stack Overflow

Build Targeted Complex Queries Without Being An Expert Reaxys Chemical Data Elsevier Solutions

Build Targeted Complex Queries Without Being An Expert Reaxys Chemical Data Elsevier Solutions

Query Builder Reporting Devexpress Documentation

Query Builder Reporting Devexpress Documentation

Building Queries With Query Builder

Building Queries With Query Builder

Query Builder Using Functions Sqlyog Knowledge Base

Query Builder Using Functions Sqlyog Knowledge Base

A Graphical Soql Query Builder For Flow Plus An Execute Soql Action Unofficialsf

A Graphical Soql Query Builder For Flow Plus An Execute Soql Action Unofficialsf

Active Query Builder Home Facebook

Active Query Builder Home Facebook

Query Builder Devexpress End User Documentation

Query Builder Devexpress End User Documentation

Ems Sql Manager Sql Server Tools Ems Sql Query For Sql Server

Ems Sql Manager Sql Server Tools Ems Sql Query For Sql Server

Mysql Query Tool Visual Query Builder By Devart

Mysql Query Tool Visual Query Builder By Devart

Active Query Builder For Net All In One

Active Query Builder For Net All In One

Query Builder Building Visual Query In Navicat

Query Builder Building Visual Query In Navicat

Https Encrypted Tbn0 Gstatic Com Images Q Tbn 3aand9gctq4azvxmy3poou8vr Agokf84lgdsv1sgm6qkoi 4tclwd1tr5 Usqp Cau

Https Encrypted Tbn0 Gstatic Com Images Q Tbn 3aand9gctq4azvxmy3poou8vr Agokf84lgdsv1sgm6qkoi 4tclwd1tr5 Usqp Cau

If the posting of this web page is beneficial to our suport by posting article posts of the site to social media accounts that you have such as Facebook, Instagram among others or can also bookmark this website page with all the title Screenshot Of Wqs Query Builder Download Scientific Diagram Use Ctrl + D for laptop devices with House windows operating system or Command line + D for computer system devices with operating-system from Apple. If you use a smartphone, you can even use the drawer menu in the browser you use. Be it a Windows, Apple pc, iOs or Android operating system, you'll still be in a position to download images using the download button.

Source : pinterest.com